c250-S: Warnings when using Safety-GVL

Corrected from:

Response of the new version:

 

What happens?

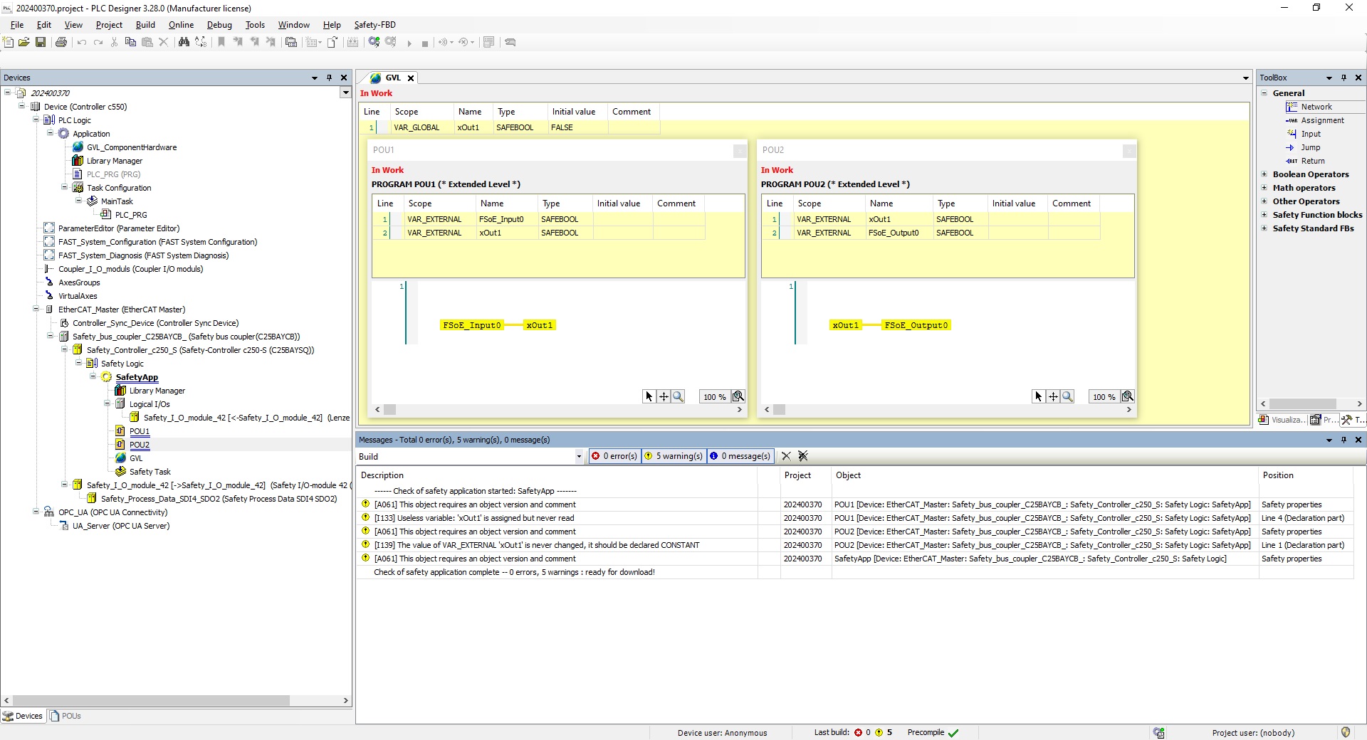
If data is to be exchanged between several Safety Extended POUs, this is done via a Safety GVL (global variable list). When compiling the SafetyApp, unexpected warnings occur that indicate non-existent inconsistencies in the program.

When does the behaviour occur? 

The behavior can occur when at least one Safety GVL is used in the SafetyApp.

Which products are affected?
Safety controller C25BAYSQ

Short-term measures:

Read through the displayed warnings. Ignore the warnings if they match those shown in the screenshot.

Evaluation / Recommendations:

Warnings do not prevent the compilation and download of a program. They merely point out inconsistencies.


URL for linking this AKB article: https://www.lenze.com/en-de/go/akb/202400370/1/

Further information

Formularz kontaktowy