Functions extensions:
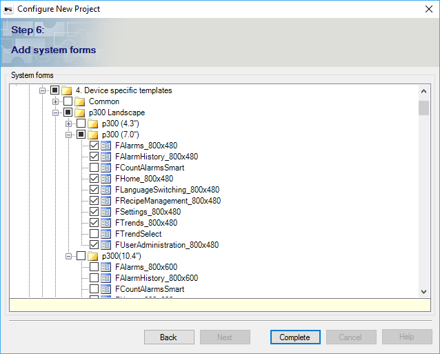
Creating projects using the wizard is now even easier for the Lenze panels. The template structure has been revised completely.

For
each Lenze visualization device, the templates for the functions of the
recipe management, alarm management, etc. are now made available in relation to
the actual display resolution of the device. Thus, the selected templates can be easily added to a new project when they are created. The selection of the device-related templates is based on the Wizard of the device selection.
Adding templates subsequently is still possible in the project as usual.
The FHome template contains a predefined button bar for navigating all available templates.
With this template, you can easily create an application with the functions for Alam, Recipe Management, and so on.
Contained in which products?
VisiWinNET Smart Version 6.5 SP5
Application:
Nutzung fertiger Vorlagen für
- Alarm System
- Rezept System
- Languaae Switching
- Settings
- Trend view
- User Management