c250-S: Warnungen bei Verwendung Safety-GVL

Behoben ab:

 

Verhalten der neuen Version:

 

Beschreibung des Verhaltens:

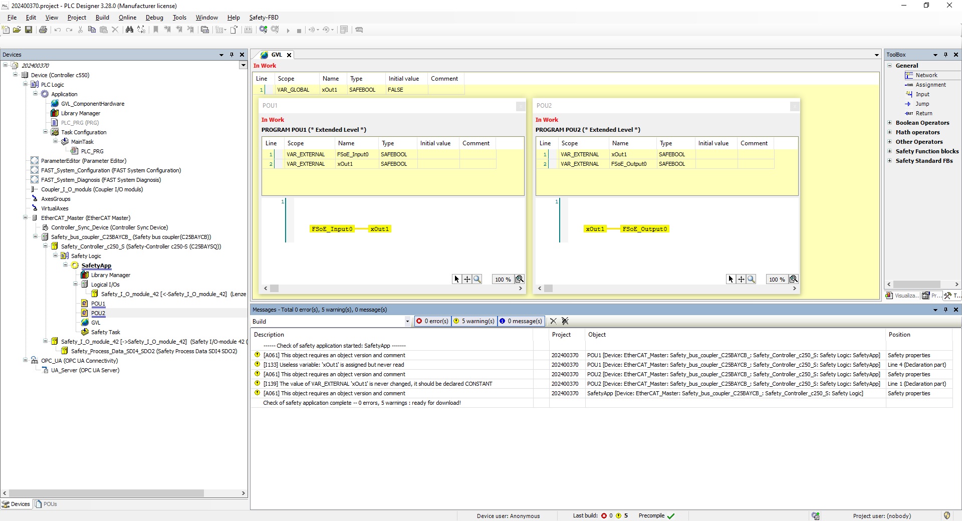
Sollen zwischen mehreren Safety-Extended-POUs Daten ausgetauscht werden, erfolgt dies über eine Safety-GVL (global variable list). Beim Kompilieren der SafetyApp treten unerwartete Warnungen auf, die auf nicht-existierende Ungereimtheiten im Programm hinweisen.

Unter welchen Bedingungen tritt das Verhalten auf?

Das Verhalten kann auftreten, wenn mindestens ein Safety-GVL in der SafetyApp verwendet wird.

Betroffene Produkte:

Safety-Controller C25BAYSQ

Kurzfristige Maßnahmen:

Lesen Sie sich die angezeigten Warnungen durch. Ignorieren Sie die Warnungen, wenn sie mit den im Screenshot gezeigten übereinstimmen.

Bewertung/Empfehlungen:

Warnungen verhindern nicht das Kompilieren und den Download eines Programmes. Sie weisen lediglich auf Ungereimtheiten hin.




URL zur Verlinkung dieses AKB-Artikels: https://www.lenze.com/de-de/go/akb/202400370/0/

Weitere Information

Kontaktformular