Neuer Befehl: E/A-Abbild bearbeiten

Funktions-Erweiterung:

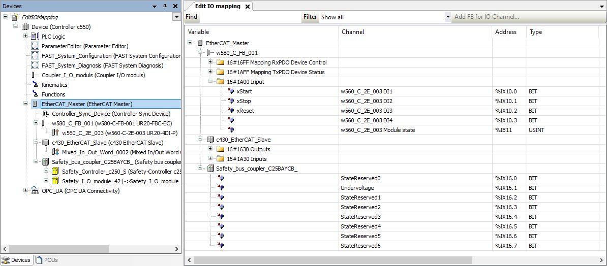
Der neue Kontextmenübefehl 'E/A-Abbild bearbeiten' des EtherCAT-Master öffnet eine Übersicht über das eingestellte E/A-Mapping aller am EtherCAT-Master angeschlossen Teilnehmer. In dieser Übersicht kann das E/A-Mapping auch verändert werden. Such- und Filterfunktionen unterstützen bei der Bearbeitung des E/A-Abbilds. 

PLC Designer_EditIoMapping_SSHOT.png 

Enthalten in folgenden Produkten:

PLC Designer ab V4.0 


URL zur Verlinkung dieses AKB-Artikels: https://www.lenze.com/de-de/go/akb/202500055/0/
Kontaktformular