Kein Monitoring von impliziten Variablen der Netzwerkvariablenliste

Behoben ab:
-

Verhalten der neuen Version:
-
 
Beschreibung des Verhaltens: 
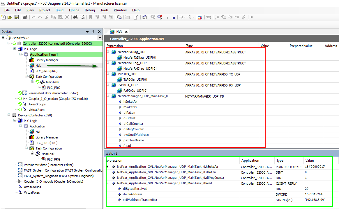
Die Werte von Variablen in der Netzwerkvariablenliste (NVL) werden nicht vom PLC Designer angezeigt.
 
Unter welchen Bedingungen tritt das Verhalten auf? 
Das Verhalten tritt auf, wenn mit dem PLC Designer online versucht wird, die Werte der implizit erzeugten Variablen in der Netzwerkvariablenliste zu monitoren.
 
Betroffene Produkte:
PLC Designer ab V3.24

Kurzfristige Maßnahmen: 
Verwenden Sie eine Überwachungsliste (Menü 'Ansicht' > 'Überwachen' > 'Überwachungsliste x') um die impliziten Variablen zu monitoren.
Am einfachsten wird dabei die Variablenstruktur über "drag and drop" von der NVL in die Überwachungsliste gezogen.
Die Variablenelemente können in der SPS-Applikation in der gleichen Syntax verwendet werden, wie sie in der Überwachungsliste zu sehen sind.  
2022-08-05 08_35_28-Window.png
Bewertung/Empfehlungen:
Netzwerkvariablenlisten werden zum Datenaustausch zwischen mehreren Controllern verwendet. Aufgrund dieser Funktionseinschränkung können die Werte von implizite Variablen dieser Netzwerkvariablenliste nicht online direkt in der Liste beobachtet werden. Unter Kurzfristige Maßnahme ist eine applikative Lösung beschrieben.


URL zur Verlinkung dieses AKB-Artikels: https://www.lenze.com/de-de/go/akb/202200286/0/
Kontaktformular