L_MC4P Conveyor-Tracking: Zugriff auf die kartesischen Sollwerte zur Einbindung eines Average-Filters (ab V03.22.00) x

Funktions-Erweiterung:
FB 'MC_TrackConveyorBelt' oder TM 'L_TT1P_TrackPickAndPlace':

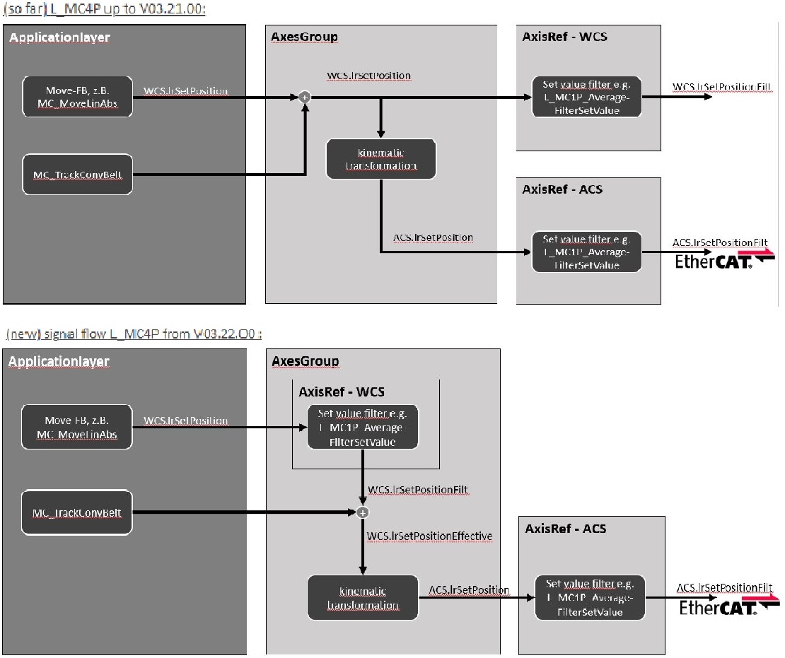
Beim Conveyor-Tracking wird der Sollwert für die Picker-Achse aus zwei überlagerten Komponenten gebildet:

  1. Sollwert-Komponente: Interpolierte Bewegung der Picker-Achse (FB MC_Move)
  2. Tracking-Komponente: Bewegung des Förderbandes 
(Bisher) Signalfluss L_MC4P bis V03.21.00:
  • Variablen Axis_X/Y/Z.lrSetPosition / -Velocity / -Acceleration  enthalten die Summe beider Komponenten.
    Abhängig vom Zeitpunkt des Zugriffs auf die Variable enthält diese zunächst nur die interpolierte Sollwert-Komponente und am Ende beide Komponenten.

(Neu) Signalfluss L_MC4P ab V03.22.00:
Es sind zusätzliche Variablen für die "Effective"-Werte hinzugekommen, die die Funktion der vorher vorhandenen Variablen übernehmen und an deren Stelle zu verwenden sind. 
Aus Kompatibilitätsgründen sind die vorher verwendeten Variablen weiterhin vorhanden, jedoch mit anderer Funktion:
  • Variablen Axis_X/Y/Z.lrSetPosition                 / -Velocity                / -Acceleration                 enthalten jetzt nur die Sollwerte des Interpolators OHNE überlagerte Tracking-Komponente.
  • Variablen Axis_X/Y/Z.lrSetPositionEffective / -VelocityEffective / -AccelerationEffective  enthalten jetzt immer die Sollwerte MIT überlagerter Tracking-Komponente.

Über die Achsgruppe sind die Variablen lesbar:  
<AxesGroup>.pAxis_X/Y/Z^.lrSetPositionEffective / -VelocityEffective / -AccelerationEffective.

Anhand der Signalflüsse ist ersichtlich, dass in der Implementierung bis zu V03.21.00 die Sollwertfilter auf kartesischen WCS-Achsen keine Wirkung auf die tatsächlich durchgeführte Bewegung hatten.
202100235-Signalflow-Before-New.jpg

Enthalten in welchen Produkten?
Bibliothek: L_MC4P_RoboticHandling (FAST Motion)  ab V03.22.00.157
                      (Update über Package-Manager)

Anwendung:
ConveyorTracking mit FB MC_TrackConveyorBelt oder Technologiemodul L_TT1P_TrackPickAndPlace.

Hinweis:
Bei Verwendung der neuen Versionen ab V03.22.00 sind die "Effective"-Variablen zu verwenden:
<AxesGroup>.pAxis_X/Y/Z^.lrSetPositionEffective / -VelocityEffective / -AccelerationEffective.
Im Falle eines Updates der Bibliotheken in einem bestehenden Projekt, sind entsprechende Anpassungen der o.g. Variablen erforderlich.



URL zur Verlinkung dieses AKB-Artikels: https://www.lenze.com/de-de/go/akb/202100280/0/
Kontaktformular