Neue Gerätebeschreibungsdatei (pdb) für GDC

Frage:
Wird die Bedienbarkeit (Useability) des ECS-Servosystems zukünftig weiter verbessert?

Antwort:
Ja, für das ECS-Versorgungsmodul steht jetzt für Global Drive Control (GDC) eine umfassend überarbeitete Gerätebeschreibungsdatei (pdb) zur Verfügung.
Mit dem Gerätedatenupdate 8 (GU8) aus dem Downloadbereich im Intranet und im öffentlichen Internet kann die pdb installiert werden.

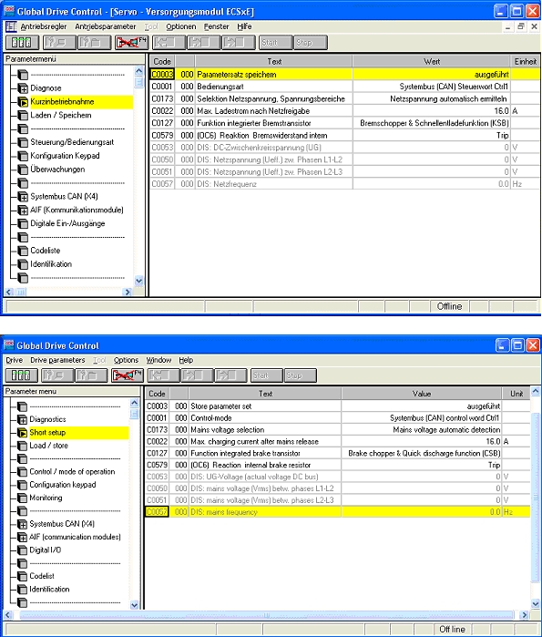
Die neuen pdb-Dateien für die ECS Versorgungsmodule V3.0 sind an den strukturierenden Querlinien im Menübaum schnell zu erkennen.
Die neuen pdb-Dateien weisen eine übersichtlichere und zweckmäßigere Menüstruktur auf. Diese basiert auf der neuen Menüstruktur, wie sie auch für die ECS-Achsmodul-Varianten eingeführt wird.
Neben der Menüstruktur wurden auch Codestellenbezeichnungen, Anzeigetexte sowie Auswahltexte überarbeitet. Treffendere und präzisere Ausdrücke sollen dem Anwender die intuitive Bedienung des ECS-Servosystems weiter erleichtern. Gesichtspunkte der Verbesserung der Useability waren die Hauptkriterien für die Überarbeitung der pdb-Dateien. Die Menüs sind jetzt so strukturiert, dass Anwender vorzugsweise die Menüs zur Konfiguration benutzen werden, ohne auf die eher unübersichtliche Gesamtcodeliste zurückgreifen zu müssen, weil etwa erforderliche Codestellen in den Menüpunkten fehlen. Die Gesamtcodeliste ist daher jetzt ans Ende des Menüs verlegt worden.

Informationen aus Servicemitteilung Nr. 28/2007

URL zur Verlinkung dieses AKB-Artikels: https://www.lenze.com/de-de/go/akb/200704200/0/
Kontaktformular