No monitoring of implicit variables of the network variable list

Corrected from:
-

Response of the new version:
-
 
What happens?
The values of variables in the network variable list (NVL) are not displayed by the PLC Designer.
 
When does the behaviour occur?
The behaviour occurs when trying to monitor the values of implicitly created variables in the network variable list online with the PLC Designer.
 
Which products are affected?
PLC Designer from V3.24

Short-term measures:
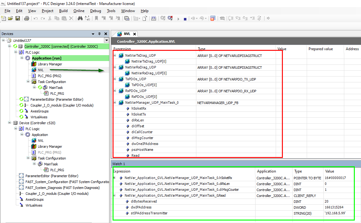
Use a monitoring list (menu 'View' > 'Monitor' > 'Monitoring list x') to monitor the implicit variables.
The easiest way to do this is to drag and drop the variable structure from the NVL to the watch list.
The variable elements can be used in the PLC application in the same syntax as they can be seen in the monitoring list.
2022-08-05 08_35_28-Window.png
Evaluation / recommendations:
Network variable lists are used for data exchange between several controllers. Due to this functional limitation, the values of implicit variables of this network variable list cannot be observed online directly in the list. An applicative solution is described under Short-term measure.


Automatic Translation

URL for linking this AKB article: https://www.lenze.com/en-de/go/akb/202200286/1/
联络表格 huizang.png沪公网安备 31019002000664号 沪ICP备10008287号-1